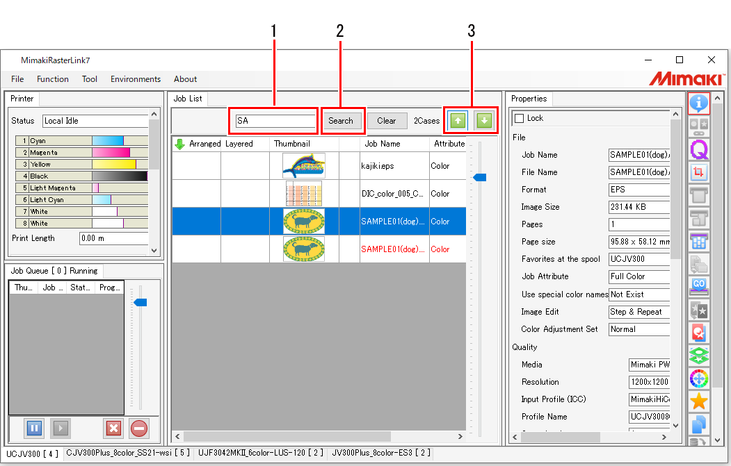
Search for a Job
Searches for jobs by job name.

- Enter any part of the job name in the job name input box.
- The function searches for initial matches and is case-sensitive.
- Click [Search].
- Job names that match the search parameters are displayed in red.
- Job names that do not match the search parameters are displayed in black and cannot be selected.
- Clicking [Clear] cancels the search.
- Click the [
] icons, then select the required job.